
评分:
好评:0
差评:0
爱思助手电脑版是一款专业的iOS设备管理工具,集“高效管理 iOS 设备数据”,“智能刷机”和“免费下载海量应用游戏、铃声壁纸”等为一体,旨在为iPhone、iPad等苹果用户提供便捷的设备管理体验。同时其中内置几十款简单实用的辅助工具,打造苹果设备全能维护站,所有功能均采用可视化操作,无需技术基础也能轻松完成系统修复、铃声制作等复杂任务,真正实现“一个工具箱解决所有设备难题”,显著提高了iOS设备的使用体验和便利性,成为苹果用户日常生活中的得力助手。

1、验机报告0盲区
设备健康全透视,翻新机、扩容机秒现形
爱思助手支持全维度硬件深度检测,设备基础信息、电池健康度、屏幕触控、摄像头成像、面容ID等一系列核心参数一键扫描,精准识别翻新机、扩容机、官换机,并支持一键生成验机报告图片。
2、智能刷机
简单易用,小白也能刷
爱思助手提供 iOS 全版本固件极速下载,支持“保留数据”或“深度清空”刷机;
配备智能 DFU 救援系统,可自动识别设备异常状态(如卡死/白苹果等),并分步引导进入恢复模式;
还有“修复电池健康度,修复 1110 错误”等独特功能。
3、全能数据管家
你的设备数据管理中枢
爱思助手支持应用、照片、通讯录、视频、音乐、铃声等数据的一站式管理,如应用的安装、更新和卸载,照片、视频、音乐、铃声及电子书文件的批量导入和导出,通讯录的备份和恢复(自动合并重复联系人)等。
4、应用市场
超多原版 App 免苹果账号直接下载
爱思助手提供海量原版资源,覆盖游戏、工具、社交等全品类官方应用。
突破传统限制,实现免苹果账号安装,无需注册ID或输入密码,一键即可下载。
所有应用均来自官方渠道,通过数字签名校验确保安全可靠。
配合高速下载引擎,带来极速、安全、零门槛的应用获取体验。
一、首先下载爱思助手,然后插线连接手机,点开工具箱—虚拟定位。如果没有打开开发者 会自动弹窗,按步骤操作即可。

二、部分设备为 iOS 17 或以上系统的用户,在使用爱思助手虚拟定位功能时可能会遇到报错问题,可参考此教程尝试解决。
修改定位出现 -214 的解决方法:

如果确认客户端已是最新版,仍然会出现 -214 报错:
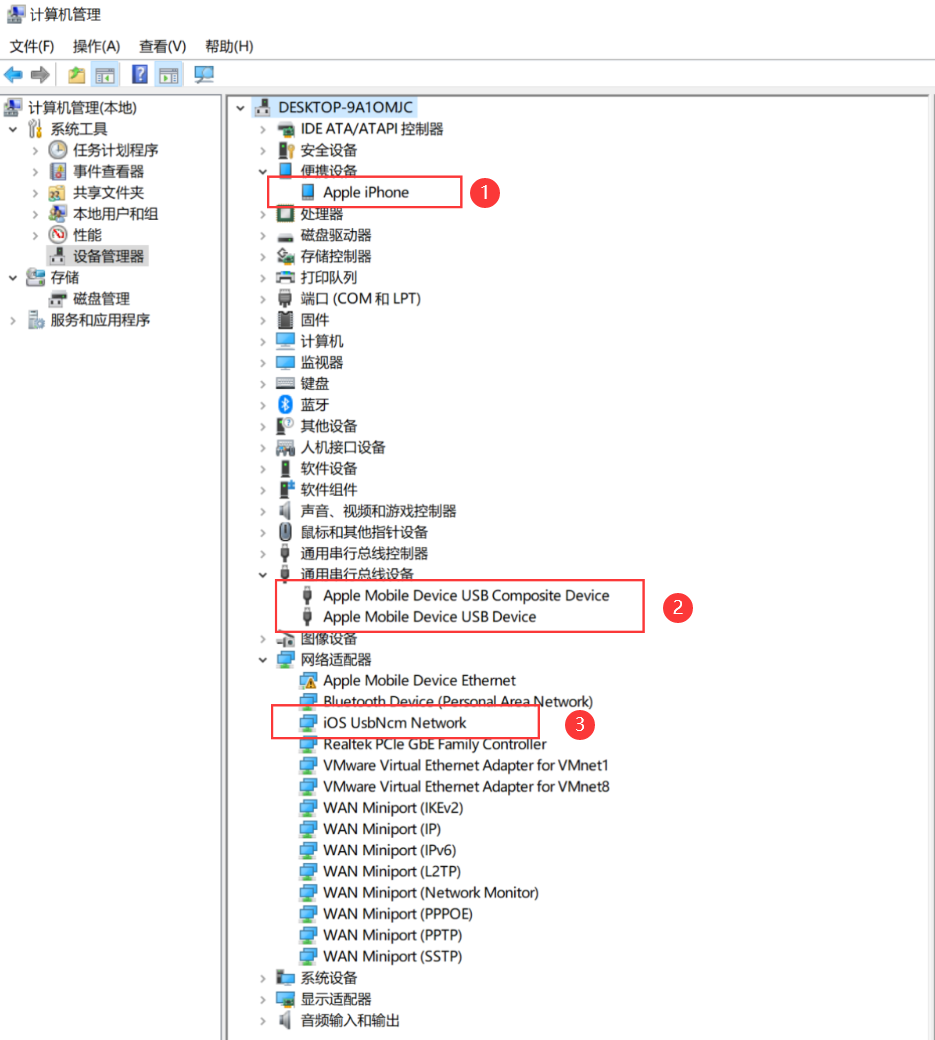
通过鼠标右键点击“计算机(此电脑)”,选择“管理”-“设备管理器”查看电脑是否有以下这些驱动:

如果 1 号驱动带有感叹号,则是当前电脑环境无法正常调用苹果驱动服务,需要给电脑重装系统或更换一台电脑去修改定位。
如果没有 3 号驱动,则需要打开电脑设置中的“关于”查看当前电脑系统版本是否过低,Windows 10 或 Windows 11 系统最好在 22H2 以上。如果系统版本过低会无法兼容修改定位所使用的驱动,需要更新电脑系统后,再重新连接设备修改定位。请注意:
虚拟定位功能不支持 32 位的 Windows 10 或 Windows 11 系统。

如果出现 -214 报错,“设备管理器”中驱动如下图所示:

可以依次右键 4 号和 2 号驱动选择“卸载设备”并勾选“删除此设备的驱动程序软件”,将 4 号和 2 号驱动卸载后重新连接设备再去修改定位即可。
如果 1 号驱动带有感叹号,则是当前电脑环境无法正常调用苹果驱动服务,需要给电脑重装系统或更换一台电脑去修改定位。
修改定位出现 -303 的解决方法:

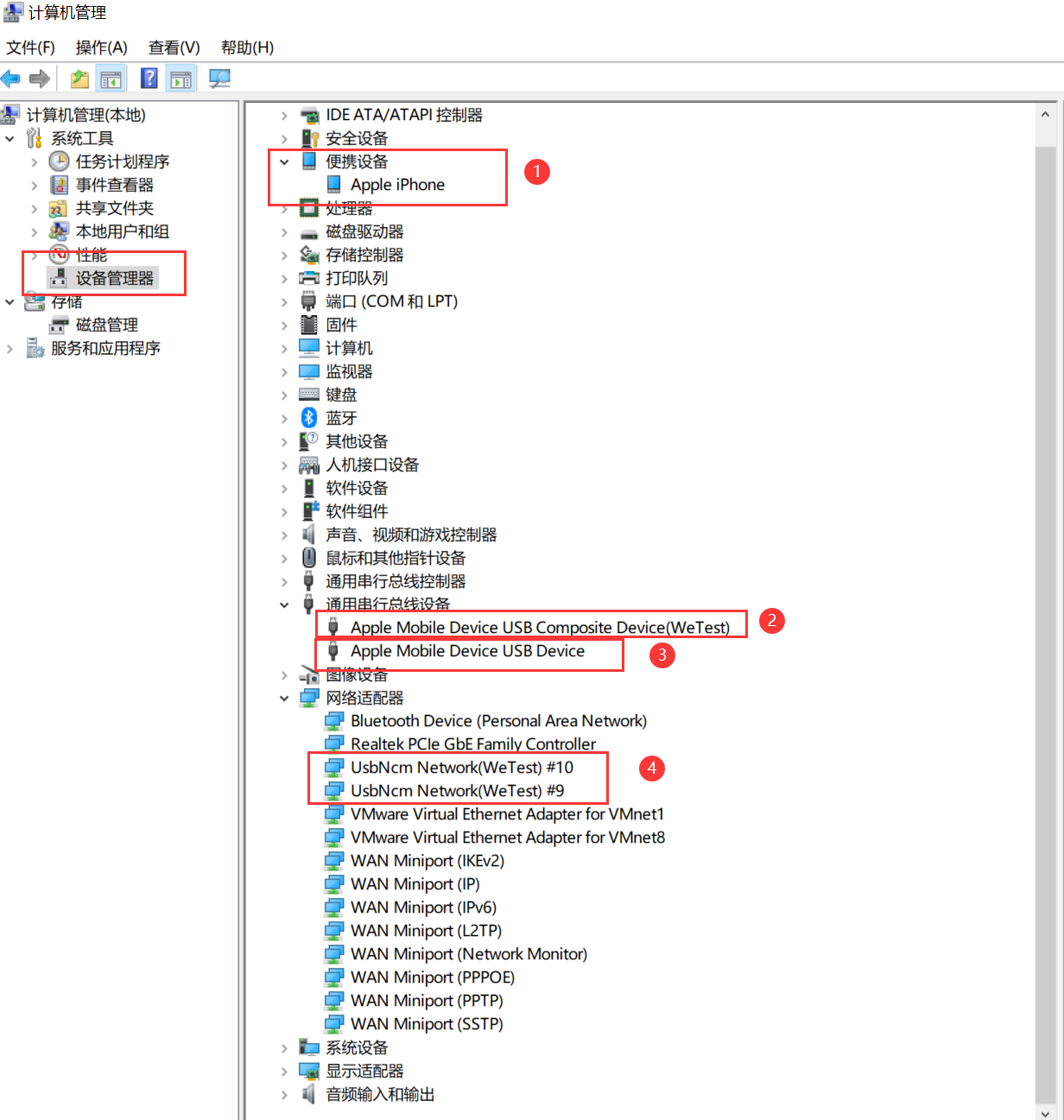
一、通过鼠标右键点击“计算机(此电脑)”,选择“管理”-“设备管理器”查看电脑驱动,如果驱动“UsbNcm Network(WeTest)”或“iOS UsbNcm Network”带有感叹号,如下图:

则使用电脑键盘按 Win+R,弹出运行窗口,输入“regedit”进入注册表,找到【\HKEY_CLASSES_ROOT\CLSID\{3d09c1ca-2bcc-40b7-b9bb-3f3ec143a87b}】,然后删除【{3d09c1ca-2bcc-40b7-b9bb-3f3ec143a87b}】文件数据,重新连接手机去修改定位即可(如果注册表中没有找到这条数据的话,需要更换电脑修改定位)。
如果驱动如下图一切正常,但仍然提示-303:

则使用电脑键盘按 Win+R,弹出运行窗口,输入“regedit”,进入注册表,找到【HKEY_LOCAL_MACHINE\SYSTEM\CurrentControlSet\Services\Tcpip6\Parameters\下的 DisabledComponents】查看它的值 REG_DWORD 是 0x00 还是 0xFF,如果值为 0xFF 时需要改成 0x00,然后重启电脑后重新尝试定位。

二、如果此前安装过其它定位工具:在使用爱思助手虚拟定位功能时,出现 -303 报错问题,也可能是因为此前使用了其他定位软件(例如 iAnyGo),安装的驱动存在不兼容导致的。需要卸载对应的驱动后重新尝试虚拟定位。
淘宝电脑版淘宝电脑版是面向Windows系统推出的一款购物软件,更多面向上班族,大屏幕电脑使用者。其继承网页版核心功能,更深入利用操作系统能力给淘宝用户提供快速、高效的购物支持。淘宝桌面版最大亮点是支持“AI导购助手”功能,还提供了特有的分屏功能,比使用浏览器看商品会更加方便,通过侧边栏,点击商品图片就可以在不同商品见快速切换,以方便商品个对比。 如果你追求更高效、更专注、更舒适的淘...
Visio 2016破解版Visio2016是微软官方发布的一款非常专业且强大的流程图软件,全称“Microsoft Visio 2016”,支持创建:各种流程图、网络图、组织结构图、工程设计以及其他使用现代形状和模板的内容,让图表创建更加简单快速,将你的数据可视化提升到新的水平。同时Visio2016提供了:上手图例(starter diagrams)、成百上千的智能形状、一步数据链接以及信息权限...
Adobe Bridge 2026中文特别版Bridge 2026(BR2026)是由Adobe推出的一款专业且强大的文件资源管理工具,全名为“Adobe Bridge 2026”,支持用户查看、搜索、排序、管理和处理图像文件,使用Bridge来创建新文件夹、对文件进行重命名、移动和删除操作、编辑元数据、旋转图像以及运行批处理命令,Bridge 2026还可以用于批量编辑、添加水印、设置集中式颜色首选项、浏览和查找本...
雷电模拟器9雷电模拟器9是一款免费的安卓模拟器软件,基于Android 9内核,支持OpenGL 3.1模式3D渲染,高帧率运行更稳定,自带谷歌安装器,外服游戏一键登录。同时其具备强大的游戏兼容性和系统兼容性,能够稳定运行市面上万款热门手游,带你感受更快的速度、更完美的操控体验!此外,雷电9模拟器在追求高效能游戏体验的同时,专注于优化解决目前安卓模拟器对电脑配备的资源占用问题,降低电脑设备的CPU、RAM资源...
富途牛牛电脑版富途牛牛电脑版是一款一站式投资交易平台,免费提供实时行情,A股、港股、美股一网打尽。其界面采用一体化布局与扁平化设计,兼具实用与美感,支持多屏和迷你视窗的体验,轻松应对不同使用场景。同时软件自带聊天功能,可边看行情边聊股票,随时随地共享价值观点。我们追求极致的产品体验,努力让交易像买菜一样简单。 注意:富途已停止为中国境内投资者提供开户服务,存量中国境内客户可继续使用! 功能特色 1、港股/美股/...
FxSound中文版FxSound中文版是专为音乐爱好者设计的一款电脑音效增强工具,通过先进的音频技术对电脑播放的声音进行处理,以达到优化音质和个性化音效的目的。该软件主打功能包括:音质提升、均衡器调整、环绕声处理、低音增强、预设音效模式和自定义配置等,这些功能可以满足不同用户的个性化需求,提供更加丰富的听觉体验。同时FxSound适用于多种使用场景,无论是游戏娱乐、电影观看了还是日常工作中的音乐播放,都可以实现音效...
爱思助手电脑版爱思助手电脑版是一款专业的iOS设备管理工具,集“高效管理 iOS 设备数据”,“智能刷机”和“免费下载海量应用游戏、铃声壁纸”等为一体,旨在为iPhone、iPad等苹果用户提供便捷的设备管理体验。同时其中内置几十款简单实用的辅助工具,打造苹果设备全能维护站,所有功能均采用可视化操作,无需技术基础也能轻松完成系统修复、铃声制...
DiskGenius免费版DiskGenius免费版是一款磁盘管理及数据恢复软件,支持VMWare虚拟硬盘文件格式,支持IDE、SCSI、SATA等各种类型的硬盘,及各种U盘、USB移动硬盘、存储卡(闪存卡),支持FAT12/FAT16/FAT32/NTFS/EXT3文件系统。该软件除具备基本的建立分区、删除分区、格式化分区等磁盘管理功能外,还提供了强大的已丢失分区恢复功能(快速找回丢失的分区)、误删除文件恢复、分区被格式...
Copyright @2025 4570885.com 版权所有浙ICP备2025160956号-1
浙公安网备33032702001155号
声明:所有软件和文章来自互联网 如有异议 请与本站联系 本站为非赢利性网站 不接受任何赞助和广告